Iklan 300x250

36 what is state diagram

What is a state diagram? Knowledge Base - microTOOL What is a state diagram? A state diagram is the graphical representation of a state machine and one of the 14 UML diagram types for software and systems. State diagrams show a behavioural model consisting of states, state transitions and actions. UML state diagrams are based on the concept of state diagrams by David Harel. What is State Machine Diagram? UML State Machine Diagrams (or sometimes referred to as state diagram, state machine or state chart) show the different states of an entity. State machine diagrams can also show how an entity responds to various events by changing from one state to another. State machine diagram is a UML diagram used to model the dynamic nature of a system.

PDF State Diagrams, Actions, and Activities The State Diagram • We will use the state diagram to specify the sequencing / timing behavior of objects in a class - States - Events - Transitions • Generally speaking, there should be one state diagram for every class - But this is not prescribed by UML, it allows state diagrams to describe the system at any level

What is state diagram

What is state diagram

Unified Modeling Language (UML) | State Diagrams ... 07.11.2019 · A state diagram is used to represent the condition of the system or part of the system at finite instances of time. It’s a behavioral diagram and it represents the behavior using finite state transitions. State diagrams are also referred to as State machines and State-chart Diagrams.These terms are often used interchangeably. So simply, a state diagram is used to … What is State Diagram? - Definition from Techopedia What Does State Diagram Mean? A state diagram is a diagram used in computer science to describe the behavior of a system considering all the possible states of an object when an event occurs. This behavior is represented and analyzed in a series of events that occur in one or more possible states. State Machine Diagram in UML | What is Statechart Diagram? 22.01.2022 · State Diagram are used to capture the behavior of a software system. UML State machine diagrams can be used to model the behavior of a class, a subsystem, a package, or even an entire system. It is also called a Statechart or State Transition diagram. What is a Statechart Diagram? Statechart diagrams provide us an efficient way to model the interactions …

What is state diagram. State Diagram | How to Design State Diagram | Uses | Example A state diagram is a dynamic model that shows the state changes that an object goes through during its lifetime in response to events. It is used to help the developer better understand any complex functionality of specialized areas of the system. A state diagram is also called as state chart diagrams, depict the dynamic behavior of the system in response to external and internal … State Diagram syntax and features - PlantUML.com State diagrams are used to give an abstract description of the behavior of a system. This behavior is represented as a series of events that can occur in one or more possible states. UML State Diagram: A Useful Guide - Edraw - Edrawsoft A UML state diagram also referred to as a state machine, holds information of an object with regards to the state the object is in and the transitions in between. By visualizing an object's behavior and its possible transitive states, a state diagram, also a statechart diagram gives you a better understanding of an object's behavior. State Diagram - Drawing and Executing Complex State ... State Diagram State Diagram is an easy to use C++ library that supports specifying and executing hierarchical finite-state machines. Download Version 1.3.2 (including all documentation), or just the PDF manual . State Diagram Advantages

Activity Diagram - Activity Diagram Symbols, Examples, and ... Final State or End Point. An arrow pointing to a filled circle nested inside another circle represents the final action state. Activity Diagram Tutorial. You can make an activity diagram by connecting and joining various activity states. The starting point is usually marked with a dark, filled-in circle with an arrow pointing to the next state ... State Machine Diagram vs Activity Diagram - Cybermedian A state diagram is an abstract representation of a process. It is commonly used in computer science to model the process of programming languages, and it can also help analysts map business processes. The elements of the system are usually called objects and can change state. State Diagram and state table with solved problem on state ... State diagram The state diagram is the pictorial representation of the behavior of sequential circuits. It clearly shows the transition of states from the present state to the next state and output for a corresponding input. In this diagram, each present state is represented inside a circle. UML state machine - Wikipedia The state diagram from Figure 2 is an example of an extended state machine, in which the complete condition of the system (called the extended state) is the combination of a qualitative aspect—the state variable—and the quantitative aspects—the extended state variables. The obvious advantage of extended state machines is flexibility. For example, changing the limit …

A simple guide to drawing your first state diagram — with ... 14.09.2020 · Each diagram usually begins with a dark circle that represents the initial state and ends with a bordered circle that represents the final state. States are denoted with rectangles with rounded corners. Each rectangle is labeled with the name of the state. And transitions are marked with arrows that link one state to another, showing how the states change. You’ll find a run … UML - Statechart Diagrams - Tutorialspoint Statechart diagram is one of the five UML diagrams used to model the dynamic nature of a system. They define different states of an object during its lifetime and these states are changed by events. Statechart diagrams are useful to model the reactive systems. Reactive systems can be defined as a system that responds to external or internal events. All You Need to Know about State Diagrams A state diagram consists of states, transitions, events, and activities. You use state diagrams to illustrate the dynamic view of a system. They are especially important in modeling the behavior of an interface, class, or collaboration. State diagram - Wikipedia A state diagram is a type of diagram used in computer science and related fields to describe the behavior of systems. State diagrams require that the system described is composed of a finite number of states; sometimes, this is indeed the case, while at other times this is a reasonable abstraction.

Arduino State Machine Tutorial | Microcontroller Tutorials

Arduino State Machine Tutorial | Microcontroller Tutorials

What is Unified Modeling Language (UML)? In a State Diagram, represents a change from one State to another. Transition Phase - The last phase of the Rational Unified Process during which users are trained on using the new system and the system is made available to users. UML - Unified Modeling Language utilizes text and graphic documents to enhance the analysis and design of software projects by allowing more …

State Diagrams - Everything to Know about State Charts

State Diagrams - Everything to Know about State Charts

PDF Chapter 19 State Diagrams - University of Illinois Urbana ... State diagrams are a type of directed graph, in which the graph nodes rep-resent states and labels on the graph edges represent actions. For example, here is a state diagram representing the life cycle of a chicken: chicken egg chick omelet hatch grow lay cook The label on the edge from state A to state B indicates what action

Converting State Diagrams to Logic Circuits

Converting State Diagrams to Logic Circuits

What is a State Diagram? Definition from WhatIs.com A state diagram, also known as a state machine diagram or statechart diagram, is an illustration of the states an object can attain as well as the transitions between those states in the Unified Modeling Language ( UML ).

Zustandsübergangsdiagramm – Wikipedia

Zustandsübergangsdiagramm – Wikipedia

How Using State Diagrams Can Make You a Better Web Coder A state diagram shows the various "states" (reactions) that your application (e.g., web site) can be in, as well as what action or input (from the user) is necessary to get to a specific state. A state diagram helps to make concrete in your mind all of the possible user/application interactions.

How to Draw a State Machine Diagram in UML?

How to Draw a State Machine Diagram in UML?

State Machine Diagram Tutorial | Lucidchart Each state diagram typically begins with a dark circle that indicates the initial state and ends with a bordered circle that denotes the final state. However, despite having clear start and end points, state diagrams are not necessarily the best tool for capturing an overall progression of events. Rather, they illustrate specific kinds of behavior—in particular, shifts from one state to ...

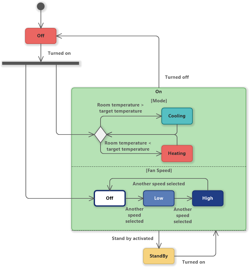
Air Conditioner (UML State Machine Diagram) - Software Ideas ...

Air Conditioner (UML State Machine Diagram) - Software Ideas ...

State Diagrams - Everything to Know about State Charts What is a State Diagram? A state diagram shows the behavior of classes in response to external stimuli. Specifically a state diagram describes the behavior of a single object in response to a series of events in a system. Sometimes it's also known as a Harel state chart or a state machine diagram.

State Diagram for Telephone line | Programs and Notes for MCA

State Diagram for Telephone line | Programs and Notes for MCA

State Machine Diagram Tutorial - Visual Paradigm Complete State Machine Diagram Tutorial that helps you learn about What is a State Machine Diagram, How to create State Machine Diagram and when. State Machine Diagram examples, State Machine Diagram tips are covered.

What is a state diagram? Knowledge Base

What is a state diagram? Knowledge Base

Edge-triggered Flip-Flop, State Table, State Diagram State Table, State Diagram . Edge-triggered Flip-Flop • Contrast to Pulse-triggered SR Flip-Flop • Pulse-triggered: Read input while clock is 1, change output when the clock goes to 0. What happens during the entire HIGH part of clock can affect eventual output. • Edge-triggered: Read input only on edge of clock cycle (positive or negative) • Example below: Positive Edge …

Design elements - UML state machine diagrams

Design elements - UML state machine diagrams

State Machine Diagram in UML | What is Statechart Diagram? 22.01.2022 · State Diagram are used to capture the behavior of a software system. UML State machine diagrams can be used to model the behavior of a class, a subsystem, a package, or even an entire system. It is also called a Statechart or State Transition diagram. What is a Statechart Diagram? Statechart diagrams provide us an efficient way to model the interactions …

UML-Zustandsdiagramm Software

UML-Zustandsdiagramm Software

What is State Diagram? - Definition from Techopedia What Does State Diagram Mean? A state diagram is a diagram used in computer science to describe the behavior of a system considering all the possible states of an object when an event occurs. This behavior is represented and analyzed in a series of events that occur in one or more possible states.

How to Draw a State Machine Diagram in UML | Lucidchart

How to Draw a State Machine Diagram in UML | Lucidchart

Unified Modeling Language (UML) | State Diagrams ... 07.11.2019 · A state diagram is used to represent the condition of the system or part of the system at finite instances of time. It’s a behavioral diagram and it represents the behavior using finite state transitions. State diagrams are also referred to as State machines and State-chart Diagrams.These terms are often used interchangeably. So simply, a state diagram is used to …

State Transition Diagrams & Object-Role Modeling | by Victor ...

State Transition Diagrams & Object-Role Modeling | by Victor ...

UML state machine - Wikipedia

UML state machine - Wikipedia

Unified Modeling Language (UML) | State Diagrams - GeeksforGeeks

Unified Modeling Language (UML) | State Diagrams - GeeksforGeeks

UML state machine diagram showing a user interface navigation ...

UML state machine diagram showing a user interface navigation ...

State Diagrams - Everything to Know about State Charts

State Diagrams - Everything to Know about State Charts

Guidelines: State Diagram

Guidelines: State Diagram

A simple guide to drawing your first state diagram — with ...

A simple guide to drawing your first state diagram — with ...

Statechart Diagram - StarUML documentation

Statechart Diagram - StarUML documentation

File:Tcp state diagram fixed new.svg - Wikimedia Commons

File:Tcp state diagram fixed new.svg - Wikimedia Commons

UML-Zustandsdiagramm Software

UML-Zustandsdiagramm Software

UML - Statechart Diagrams

UML - Statechart Diagrams

Zustandsdiagramm Tutorial | Lucidchart

Zustandsdiagramm Tutorial | Lucidchart

State Diagrams - Seilevel

State Diagrams - Seilevel

State Diagram Maker | State Machine Diagram Tool | Creately

State Diagram Maker | State Machine Diagram Tool | Creately

Chapter 8. State Diagrams :: UML :: Programming :: eTutorials.org

Chapter 8. State Diagrams :: UML :: Programming :: eTutorials.org

Car States (UML State Machine Diagram) - Software Ideas Modeler

Car States (UML State Machine Diagram) - Software Ideas Modeler

State Transition Diagrams

State Transition Diagrams

How to Create a State Diagram. State Diagrams are commonly ...

How to Create a State Diagram. State Diagrams are commonly ...

State Machine Diagram - an overview | ScienceDirect Topics

State Machine Diagram - an overview | ScienceDirect Topics

State Diagram - MATLAB & Simulink

State Diagram - MATLAB & Simulink

State Machine Diagram | Innoslate Help Center

State Machine Diagram | Innoslate Help Center

Modeling a UML state diagram - Support - BiZZdesign Support

Modeling a UML state diagram - Support - BiZZdesign Support

State diagrams for when the avatar shoots an enemy (A); when ...

State diagrams for when the avatar shoots an enemy (A); when ...

Modeling a UML state diagram - Support - BiZZdesign Support

Modeling a UML state diagram - Support - BiZZdesign Support

Modelio - Examples of UML state diagrams

Modelio - Examples of UML state diagrams

0 Response to "36 what is state diagram"

Post a Comment

Iklan Atas Artikel

Iklan Tengah Artikel 1

Iklan Tengah Artikel 2

Iklan Bawah Artikel